Opis
SERWIS GT2 STANDARD Samochodowy – 3 stanowiska
Serwis GT w pełni niezależny, rozbudowany system zarządzania serwisem motoryzacyjnym zapewniający niezbędną funkcjonalność do obsługi serwisu samochodowego czy serwisu motocykli. Program dedykowany jest serwisom zajmującym się obsługą pojazdów mechaniczny: serwisy samochodowe, serwisy motocykli, serwisy maszyn rolniczych czy budowlanych. Dzięki zastosowaniu profesjonalnego silnika baz danych program idealnie wpasuje się w mały jednoosobowy warsztat jak i w duże centrum serwisowe z wieloma stanowiskami obsługi. W wyniku zastosowania nowego interfejsu, program jest niezwykle intuicyjny, co przekłada się na większą efektywność pracy.
Program Serwis GT może być wyposażony w moduł Sprzedaż, dzięki czemu jednym kliknięciem możemy przekształcić zlecenie serwisowe w FV albo paragon, bez konieczności ręcznego przepisywania informacji ze zlecenia. Dzięki modularnej budowie aplikacji możliwe jest błyskawiczne połączenie programu z modułem Wypożyczalnia gdzie w łatwy sposób można zarządzać wynajmem pojazdów.
Serwis GT 2 dla warsztatów samochodowych
Program do serwisu samochodów (pojazdów). Najpopularniejszy i najlepszy program współpracujący z popularnymi programami magazynowymi w Polsce, zapewniający pełną integrację z:
- Subiekt GT (oprogramowaniem firmy Insert)
- Optima (oprogramowaniem firmy Comarch)
- Sprzedaż (oprogramowanie firma AcomNEX) www.acomnex.pl
- WF-Mag (oprogramowaniem firmy Asseco WAPRO)
- Subiekt NEXO (oprogramowaniem firmy Insert)
- Navireo (oprogramowaniem firmy Insert)
- enova 365 (oprogramowaniem firmy Soneta)
- Microsoft Dynamics (oprogramowanie Microsoft)
- MegaSale
- GM Magazyn
Wersja programu przeznaczona dla firm prowadzących serwis motoryzacyjny.
Do najważniejszych cech Serwisu GT należą:
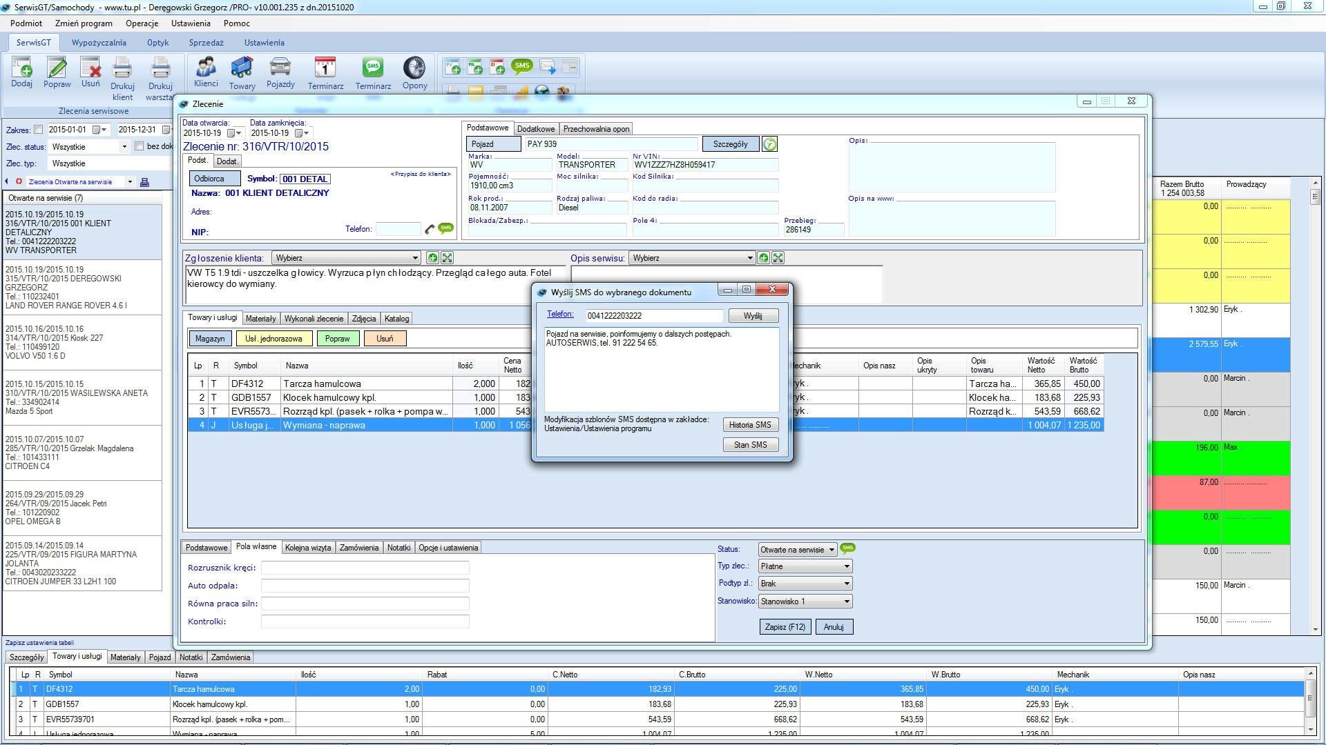
- obsługa zleceń serwisowych
- obsługa wielu typów zleceń
- baza pojazdów i klientów
- powiadomienia SMS (historia powiadomień)
- powiadomienia email
- własny wydruk dla zlecenia serwisowego
- rozliczenia mechaników
- historia napraw pojazdu
- zintegrowany system sprzedaży
- obsługa faktur zakupu
- obsługa rozliczeń dokumentów
- rozbudowana konfiguracja interfejsu
- publikacja statusu zleceń na stronie www
- wczytywanie danych kontrahenta z GUS
- obsługa drukarek fiskalnych online (Posnet, Elzab, Novitus)
- obsługa kodów GTU dla towaru i dokumentu
Serwis GT2
Instrukcja obsługi PDF
Sfera Serwis GT2 dla Comarch ERP Optima
Sfera Serwis GT2 dla Subiekt NEXO v21.0.1
Sfera Serwis GT2 dla Subiekt NEXO v19.1.1
Automatyczny instalator Sfera Serwis GT 2 dla Subiekt NEXO
Sfera SerwisGT 2 dla enova 365 v11.3.0
instrukcja instalacji sfery
Funkcjonalność systemu
System SerwisGT wymaga współpracy z w/w aplikacjami. Pomysł na integracje obu systemów wziął się z faktu, iż w/w aplikacje doskonale nadają się do magazynu (dokumenty magazynowe, sprzedaż), ale z kolei nie są aplikacją specjalistyczną, która w swoim zakresie posiadałaby obsługę pracy serwisu samochodowego. Dlatego też w naszym rozwiązaniu staraliśmy się NIE implementować całej funkcjonalności jaką posiada system magazynowy – po prostu skorzystaliśmy z gotowego, sprawdzonego rozwiązania, którego uzupełnienie stanowi SerwisGT.
Pośród funkcji jakie posiada aplikacja należy wymienić:
- obsługa wielu punktów serwisowych,
- terminarz, kalendarz zleceń koordynujący pracę serwisu
- baza pojazdów tworzona dla klientów wprowadzanych w systemach magazynowych,
- wystawianie i ewidencjonowanie zleceń serwisowych (pełna historia napraw pojazdu),
- kojarzenie zleceń serwisowych z dokumentami wystawianymi w SubiektGT (Na fakturze są drukowane informacje ze zlecenia tj. marka pojazdu, nr. VIN, przebieg pojazdu, itp.),
- przechowalnia opon (wersja PRO)
- Umawianie wizyt przez własną strone www przykład
Moduł umawiania wizyt można umieścić na własnej stronie otrzymasz od nas kod umożliwiający połączenie. - Publikacja stanu zlecenia na stronie www, sprawdzanie zlecenia poprzez własną stronę www (dowolną) przykład
Aby sprawdzić przykładowe zlecenie podaj:
nr zlecenia np.: 569
nr telefonu np.: 509639639
- Raporty
- Karty zleceń serwisowych,
- Historia napraw w danym dniu,
- Historia napraw określonego pojazdu,
- obsługa zleceń,
- przeglądów,
- zbiorcza wysyłka e-mail,
- raportowanie SMS,
- Eksport Zleceń do SubiektGT,
- Terminarz wizyt dla wszystkich mechaników,
- Zestawienia obrotów Mechaników i wyliczanie prowizji inne zestawienia.
Pozostałe funkcje związane z obsługą sprzedaży i magazynu realizują programy magazynowe.
Serwis Samochodowy dla Subiekt GT i Subiekt NEXO





